Los diagramas de flujo para datos son herramientas esenciales en el mundo de la ingeniería, ya que permiten visualizar de manera clara y ordenada cómo se mueve la información dentro de un sistema. Ya sea que estés diseñando software, analizando procesos industriales o mejorando sistemas administrativos, dominar esta técnica puede marcar la diferencia entre un proyecto exitoso y uno lleno de incertidumbres.
En este artículo te explicamos cómo crear un diagrama de flujo para datos paso a paso, los símbolos más usados y algunos consejos prácticos para optimizar tu flujo de trabajo.
Te puede interesar: Los mejores trucos de un Ingeniero en Sistemas
¿Qué es un diagrama de flujo para datos?
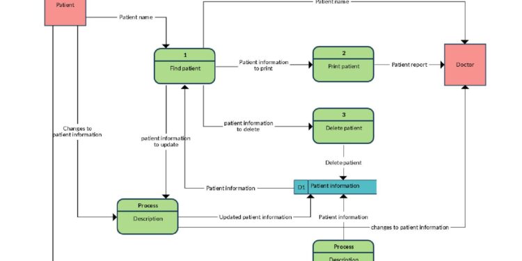
Un diagrama de flujo para datos (o Data Flow Diagram, DFD por sus siglas en inglés) es una representación gráfica del movimiento de datos dentro de un sistema. A diferencia de otros diagramas que describen el flujo de actividades, el DFD se enfoca en qué datos entran, cómo se transforman y a dónde van.
Este tipo de diagrama es muy utilizado en disciplinas como:
- Ingeniería de software
- Análisis de sistemas
- Automatización de procesos
- Bases de datos
- Telecomunicaciones
Beneficios de usar un diagrama de flujo para datos
- Visualización clara del procesamiento de información
- Mejora la comunicación entre equipos técnicos y no técnicos
- Permite identificar cuellos de botella y redundancias
- Facilita la documentación de sistemas complejos
- Es útil tanto en la etapa de diseño como de diagnóstico
Símbolos básicos del DFD
Antes de crear tu diagrama, debes conocer los símbolos estandarizados:
- Entidad externa (fuente o destino de datos)
▭ Rectángulo
Representa a personas, sistemas u organizaciones externas que interactúan con el sistema. - Proceso
⭕ Círculo u óvalo
Indica una transformación o actividad que convierte entradas en salidas. - Almacenamiento de datos
🟫 Dos líneas paralelas o rectángulo abierto por un lado
Representa bases de datos, archivos o cualquier lugar donde se guardan datos. - Flujo de datos
➝ Flecha
Muestra la dirección en la que los datos se mueven.
Échale ojo: Todo lo que debes saber de Ingeniería Mecánica
Pasos para crear un diagrama de flujo para datos
1. Define el alcance del sistema
Antes de comenzar, identifica qué parte del sistema vas a representar. ¿Será un proceso completo, un módulo específico o solo una interacción entre áreas?
2. Identifica las entidades externas
Detecta todos los actores externos que proporcionan o reciben datos del sistema. Por ejemplo, un cliente, un proveedor o una API externa.
3. Enumera los procesos internos
Cada función que transforma datos debe estar bien definida. Por ejemplo: “Registrar pedido”, “Verificar existencia” o “Generar factura”.
4. Determina los flujos de datos
Dibuja flechas que indiquen qué información viaja entre entidades, procesos y almacenes. Asegúrate de nombrarlas claramente, como “datos de cliente” o “confirmación de pago”.
5. Agrega los almacenes de datos
Incluye los elementos donde se guardan los datos temporal o permanentemente, como una base de datos de productos o el historial de ventas.
6. Revisa y valida el diagrama
Verifica que el diagrama sea lógico, completo y comprensible para otros miembros del equipo. Pregúntate: ¿Faltan procesos? ¿Hay flujos ambiguos?
Herramientas para crear diagramas de flujo de datos
Existen muchas plataformas que puedes usar, algunas gratuitas y otras con planes premium:
- Lucidchart
- Draw.io (ahora diagrams.net)
- Microsoft Visio
- Creately
- Visual Paradigm
Todas estas herramientas permiten crear, editar y compartir diagramas de manera colaborativa.
Consejos para mejorar tus diagramas
- Simplicidad ante todo: No satures el diagrama. Si es necesario, divídelo en niveles (nivel 0, nivel 1, etc.).
- Nombrado claro y consistente: Usa nombres precisos y evita ambigüedades.
- Evita los cruces excesivos de flechas: Mejora la legibilidad manteniendo una dirección lógica.
- Haz pruebas con usuarios no técnicos: Su comprensión es clave para validar el flujo.
Ya para terminar: Habilidades de Ingeniería para la vida diaria
Saber cómo crear un diagrama de flujo para datos es una competencia esencial para cualquier ingeniero. Estos diagramas no solo ayudan a entender mejor los procesos, sino que también facilitan la comunicación y optimización de sistemas complejos.
La próxima vez que enfrentes un proyecto de análisis o diseño, no subestimes el poder de un buen DFD. Empieza con papel y lápiz o utiliza alguna de las herramientas digitales disponibles y notarás cómo todo empieza a tomar forma.
Te recomendamos este curso de visualización de datos en tableau













